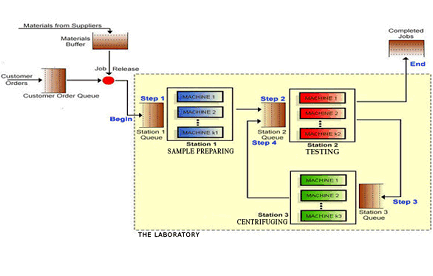
Littlefield Laboratories is a state-of-the-art highly automated blood samples testing lab. Samples are tested using a test kit that is disposed after testing one sample. These kits are procured from a single supplier and stored in the materials buffer. The testing process consists of four steps carried out at 3 stations called sample preparing, testing and centrifuging. The blood samples arrive from hospitals and clinics as customer orders. The first step consists of matching each sample with one test kit from the buffer (the combination is referred to as a job), filling test tubes with blood and preparing for the testing process. This is done at the sample preparing station. The job then moves to the testing station where basic tests are conducted on the blood sample in step 2. In the third step, the sample is centrifuged to extract plasma and blood cells. Finally, the job moves back to the testing station for additional testing in step 4. All samples go through additional testing and then the results are sent to the customer.

All the stations consist of automated machines that perform the operations. You may purchase additional machines during the assignment. Sample preparing machines cost $90,000, testing machines cost $80,000, and centrifuges cost $100,000. You can also sell any machine at a retirement price of $10,000, provided there is at least one other machine left at that station. The operators are paid a fixed salary, and increasing the number of machines at a station does not require any increase in the number of operators.
Orders arrive randomly at the lab. Each order is for one sample. Orders are not accepted if the total number of orders in the system (entire lab) exceeds 100. Test kits are purchased from a single supplier and cost $600 per kit. There is also a fixed cost of $1000 per shipment of test kits, independent of the shipment size. The supplier requires four days to ship any quantity of test kits. An order for new test kits is placed with the supplier when the following three criteria are all met: (1) the inventory of test kits is less than the material reorder point, (2) there are no orders for test kits currently outstanding, and (3) the laboratory has sufficient cash to purchase the specified order quantity. If it is allowed in the assignment, you may set the reorder point and order quantity independently to any number of kits, as long as that number is greater than zero.
The current pricing contract is as follows. Results sent within the quoted lead time of 24 hours earns $1000. If an order is still in the lab 24 hours after it arrived, then a lateness penalty is incurred. Specifically, the total revenue for an order linearly decreases from $1000 for a 24-hour lead time to $0 for the maximum lead time of 72 hours. Orders that take longer than 72 hours to fill generate no revenue at all. If it is allowed in the assignment, you may select from a menu of other contracts for future orders. More lucrative contracts will have shorter quoted lead times and shorter maximum lead times.
You will have some cash on hand when the assignment begins. This amount is depleted by buying machines as well as by buying test kits from the supplier. The revenue earned from filled orders increases the cash balance. The balance earns interest (compounded every simulated day) at a compounded rate of 10% per year. There are no taxes. All fixed overhead over which you have no control, such as salaries, rent, utilities, etc. are ignored. To reduce the chance of bankruptcy, you are not allowed to purchase a machine if the resulting cash balance would be too low to purchase an order of raw materials at the current order quantity.
The winning team is the team with the most cash at the end of the game. You can compare the cash status of your team to other teams by clicking on the "Overall Standing" button on the bottom of the web page.
Before the first assignment begins, you will need to create and register your team. Come up with a team name consisting only of lower-case letters (no punctuation) and a team password. Click here to open the registration web page. You should see the image below on the resulting web page.

On the registration page, you will first have to enter the code given in class. Once you have entered the code, you will be asked for the team name and the password that you came up with. Finally, you will be asked for the names of each of the team members. After you submit this information from the web page, your team will be registered. Later, if you decide to change you team name, password, or members before the assignment begins, you can simply return to the registration page, enter the same team name and password you entered the first time, and then make your changes. To completely remove your team, delete all of the team members' names and save the resulting team. You will not be able to make any changes to your team after the assignment begins.
When the assignment begins, you can access your lab from the entry web page by clicking here and using the team name and password that you previously registered.
If you are using Windows, then MS Internet Explorer is the recommended browser. You should also have java and javascript enabled and window blocking for the lab web site disabled. These are the defaults on most PC's, so you will only need to worry about your settings if things don't appear to be working right.
The web-based simulator runs continuously. That is, if you view the site at 10 am on January 16 and then view it again at 11 am on the same day, you will see that some simulated time has elapsed. One hour of real time corresponds to 24 hours of simulated time. You have no control over the simulator's clock. You may need to wait for a few simulated days to see the effects of your decisions, so constant monitoring is not necessary.
When you login, your lab's status is automatically updated. Whenever you make a change (like increasing the number of machines), the lab is also updated. To update the lab status otherwise, you must click on the update button on the bottom of the web page. In light of the slow speed of the simulator, there will usually be no need for frequent updating.
More information on the assignments will be distributed shortly before each assignment begins. This information will specify the number of days that each simulation will run. While the assignments are running, you can access the page as frequently as you wish. At the end of the assignments, the page is frozen (i.e. you cannot alter anything on it), and the simulator is immediately run for several additional simulated days. You can then access your lab's final status for that assignment.
The web page seen after logging in will have a schematic diagram of the lab floor as seen in the figure near the top of this page. Clicking on an icon on the schematic will reveal a menu and corresponding data. For example, clicking on a station icon will reveal a menu that gives data about the station, as well as buttons for additional menus that allow you to change the number of machines at the station or view the historical utilization the station. In similar fashion, you can get other information as described in the table on the following page. You will also be able to download the data into text files that can be opened by Microsoft Excel, for further analysis, by clicking on a button below the plots.
Clicking on the above icons will also enable you to change certain features of the lab such as the number of machines in a station. Assignment handouts will explain which features you can change.
Sources and uses of cash can be obtained by clicking on the cash button on the web page. Sources of cash are revenue, money raised from the sale of machines, and interest. Uses of cash are raw material (kit) purchases and the purchase of additional machines. Finally, you can check the overall standing of your team using the overall standing button.